你好,我是景霄。
众所周知,我们当代的计算机都是图灵机架构。图灵机架构的本质,就是一条无限长的纸带,对应着我们今天的存储器。在工程学的演化中,逐渐出现了寄存器、易失性存储器(内存)和永久性存储器(硬盘)等产品。其实,这本身来自一个矛盾:速度越快的存储器,单位价格也越昂贵。因此,妥善利用好每一寸高速存储器的空间,永远是系统设计的一个核心。
回到 Python 应用层。
我们知道,Python 程序在运行的时候,需要在内存中开辟出一块空间,用于存放运行时产生的临时变量;计算完成后,再将结果输出到永久性存储器中。如果数据量过大,内存空间管理不善就很容易出现 OOM(out of memory),俗称爆内存,程序可能被操作系统中止。
而对于服务器,这种设计为永不中断的系统来说,内存管理则显得更为重要,不然很容易引发内存泄漏。什么是内存泄漏呢?
那么,Python 又是怎么解决这些问题的?换句话说,对于不会再用到的内存空间,Python 是通过什么机制来回收这些空间的呢?
我们反复提过好几次, Python 中一切皆对象。因此,你所看到的一切变量,本质上都是对象的一个指针。
那么,怎么知道一个对象,是否永远都不能被调用了呢?
我们上节课提到过的,也是非常直观的一个想法,就是当这个对象的引用计数(指针数)为 0 的时候,说明这个对象永不可达,自然它也就成为了垃圾,需要被回收。
我们来看一个例子:
import os
import psutil
# 显示当前 python 程序占用的内存大小
def show_memory_info(hint):
pid = os.getpid()
p = psutil.Process(pid)
info = p.memory_full_info()
memory = info.uss / 1024. / 1024
print('{} memory used: {} MB'.format(hint, memory))
def func():
show_memory_info('initial')
a = [i for i in range(10000000)]
show_memory_info('after a created')
func()
show_memory_info('finished')
########## 输出 ##########
initial memory used: 47.19140625 MB
after a created memory used: 433.91015625 MB
finished memory used: 48.109375 MB
通过这个示例,你可以看到,调用函数 func(),在列表 a 被创建之后,内存占用迅速增加到了 433 MB:而在函数调用结束后,内存则返回正常。
这是因为,函数内部声明的列表 a 是局部变量,在函数返回后,局部变量的引用会注销掉;此时,列表 a 所指代对象的引用数为 0,Python 便会执行垃圾回收,因此之前占用的大量内存就又回来了。
明白了这个原理后,我们稍微修改一下代码:
def func():
show_memory_info('initial')
global a
a = [i for i in range(10000000)]
show_memory_info('after a created')
func()
show_memory_info('finished')
########## 输出 ##########
initial memory used: 48.88671875 MB
after a created memory used: 433.94921875 MB
finished memory used: 433.94921875 MB
新的这段代码中,global a 表示将 a 声明为全局变量。那么,即使函数返回后,列表的引用依然存在,于是对象就不会被垃圾回收掉,依然占用大量内存。
同样,如果我们把生成的列表返回,然后在主程序中接收,那么引用依然存在,垃圾回收就不会被触发,大量内存仍然被占用着:
def func():
show_memory_info('initial')
a = [i for i in derange(10000000)]
show_memory_info('after a created')
return a
a = func()
show_memory_info('finished')
########## 输出 ##########
initial memory used: 47.96484375 MB
after a created memory used: 434.515625 MB
finished memory used: 434.515625 MB
这是最常见的几种情况。由表及里,下面,我们深入看一下 Python 内部的引用计数机制。老规矩,先来看代码:
import sys
a = []
# 两次引用,一次来自 a,一次来自 getrefcount
print(sys.getrefcount(a))
def func(a):
# 四次引用,a,python 的函数调用栈,函数参数,和 getrefcount
print(sys.getrefcount(a))
func(a)
# 两次引用,一次来自 a,一次来自 getrefcount,函数 func 调用已经不存在
print(sys.getrefcount(a))
########## 输出 ##########
2
4
2
简单介绍一下,sys.getrefcount() 这个函数,可以查看一个变量的引用次数。这段代码本身应该很好理解,不过别忘了,getrefcount 本身也会引入一次计数。
另一个要注意的是,在函数调用发生的时候,会产生额外的两次引用,一次来自函数栈,另一个是函数参数。
import sys
a = []
print(sys.getrefcount(a)) # 两次
b = a
print(sys.getrefcount(a)) # 三次
c = b
d = b
e = c
f = e
g = d
print(sys.getrefcount(a)) # 八次
########## 输出 ##########
2
3
8
看到这段代码,需要你稍微注意一下,a、b、c、d、e、f、g 这些变量全部指代的是同一个对象,而sys.getrefcount() 函数并不是统计一个指针,而是要统计一个对象被引用的次数,所以最后一共会有八次引用。
理解引用这个概念后,引用释放是一种非常自然和清晰的思想。相比 C 语言里,你需要使用 free 去手动释放内存,Python 的垃圾回收在这里可以说是省心省力了。
不过,我想还是会有人问,如果我偏偏想手动释放内存,应该怎么做呢?
方法同样很简单。你只需要先调用 del a 来删除对象的引用;然后强制调用 gc.collect(),清除没有引用的对象,即可手动启动垃圾回收。
import gc
show_memory_info('initial')
a = [i for i in range(10000000)]
show_memory_info('after a created')
del a
gc.collect()
show_memory_info('finish')
print(a)
########## 输出 ##########
initial memory used: 48.1015625 MB
after a created memory used: 434.3828125 MB
finish memory used: 48.33203125 MB
---------------------------------------------------------------------------
NameError Traceback (most recent call last)
<ipython-input-12-153e15063d8a> in <module>
11
12 show_memory_info('finish')
---> 13 print(a)
NameError: name 'a' is not defined
到这里,是不是觉得垃圾回收非常简单呀?
我想,肯定有人觉得自己都懂了,那么,如果此时有面试官问:引用次数为 0 是垃圾回收启动的充要条件吗?还有没有其他可能性呢?
这个问题,你能回答的上来吗?
如果你也被困住了,别急。我们不妨小步设问,先来思考这么一个问题:如果有两个对象,它们互相引用,并且不再被别的对象所引用,那么它们应该被垃圾回收吗?
请仔细观察下面这段代码:
def func():
show_memory_info('initial')
a = [i for i in range(10000000)]
b = [i for i in range(10000000)]
show_memory_info('after a, b created')
a.append(b)
b.append(a)
func()
show_memory_info('finished')
########## 输出 ##########
initial memory used: 47.984375 MB
after a, b created memory used: 822.73828125 MB
finished memory used: 821.73046875 MB
这里,a 和 b 互相引用,并且,作为局部变量,在函数 func 调用结束后,a 和 b 这两个指针从程序意义上已经不存在了。但是,很明显,依然有内存占用!为什么呢?因为互相引用,导致它们的引用数都不为 0。
试想一下,如果这段代码出现在生产环境中,哪怕 a 和 b 一开始占用的空间不是很大,但经过长时间运行后,Python 所占用的内存一定会变得越来越大,最终撑爆服务器,后果不堪设想。
当然,有人可能会说,互相引用还是很容易被发现的呀,问题不大。可是,更隐蔽的情况是出现一个引用环,在工程代码比较复杂的情况下,引用环还真不一定能被轻易发现。
那么,我们应该怎么做呢?
事实上,Python 本身能够处理这种情况,我们刚刚讲过的,可以显式调用 gc.collect() ,来启动垃圾回收。
import gc
def func():
show_memory_info('initial')
a = [i for i in range(10000000)]
b = [i for i in range(10000000)]
show_memory_info('after a, b created')
a.append(b)
b.append(a)
func()
gc.collect()
show_memory_info('finished')
########## 输出 ##########
initial memory used: 49.51171875 MB
after a, b created memory used: 824.1328125 MB
finished memory used: 49.98046875 MB
所以你看,Python 的垃圾回收机制并没有那么弱。
Python 使用标记清除(mark-sweep)算法和分代收集(generational),来启用针对循环引用的自动垃圾回收。你可能不太熟悉这两个词,这里我简单介绍一下。
先来看标记清除算法。我们先用图论来理解不可达的概念。对于一个有向图,如果从一个节点出发进行遍历,并标记其经过的所有节点;那么,在遍历结束后,所有没有被标记的节点,我们就称之为不可达节点。显而易见,这些节点的存在是没有任何意义的,自然的,我们就需要对它们进行垃圾回收。
当然,每次都遍历全图,对于 Python 而言是一种巨大的性能浪费。所以,在 Python 的垃圾回收实现中,mark-sweep 使用双向链表维护了一个数据结构,并且只考虑容器类的对象(只有容器类对象才有可能产生循环引用)。具体算法这里我就不再多讲了,毕竟我们的重点是关注应用。
而分代收集算法,则是另一个优化手段。
Python 将所有对象分为三代。刚刚创立的对象是第 0 代;经过一次垃圾回收后,依然存在的对象,便会依次从上一代挪到下一代。而每一代启动自动垃圾回收的阈值,则是可以单独指定的。当垃圾回收器中新增对象减去删除对象达到相应的阈值时,就会对这一代对象启动垃圾回收。
事实上,分代收集基于的思想是,新生的对象更有可能被垃圾回收,而存活更久的对象也有更高的概率继续存活。因此,通过这种做法,可以节约不少计算量,从而提高 Python 的性能。
学了这么多,刚刚面试官的问题,你应该能回答得上来了吧!没错,引用计数是其中最简单的实现,不过切记,引用计数并非充要条件,它只能算作充分非必要条件;至于其他的可能性,我们所讲的循环引用正是其中一种。
不过,虽然有了自动回收机制,但这也不是万能的,难免还是会有漏网之鱼。内存泄漏是我们不想见到的,而且还会严重影响性能。有没有什么好的调试手段呢?
答案当然是肯定的,接下来我就为你介绍一个“得力助手”。
它就是objgraph,一个非常好用的可视化引用关系的包。在这个包中,我主要推荐两个函数,第一个是show_refs(),它可以生成清晰的引用关系图。
通过下面这段代码和生成的引用调用图,你能非常直观地发现,有两个 list 互相引用,说明这里极有可能引起内存泄露。这样一来,再去代码层排查就容易多了。
import objgraph
a = [1, 2, 3]
b = [4, 5, 6]
a.append(b)
b.append(a)
objgraph.show_refs([a])

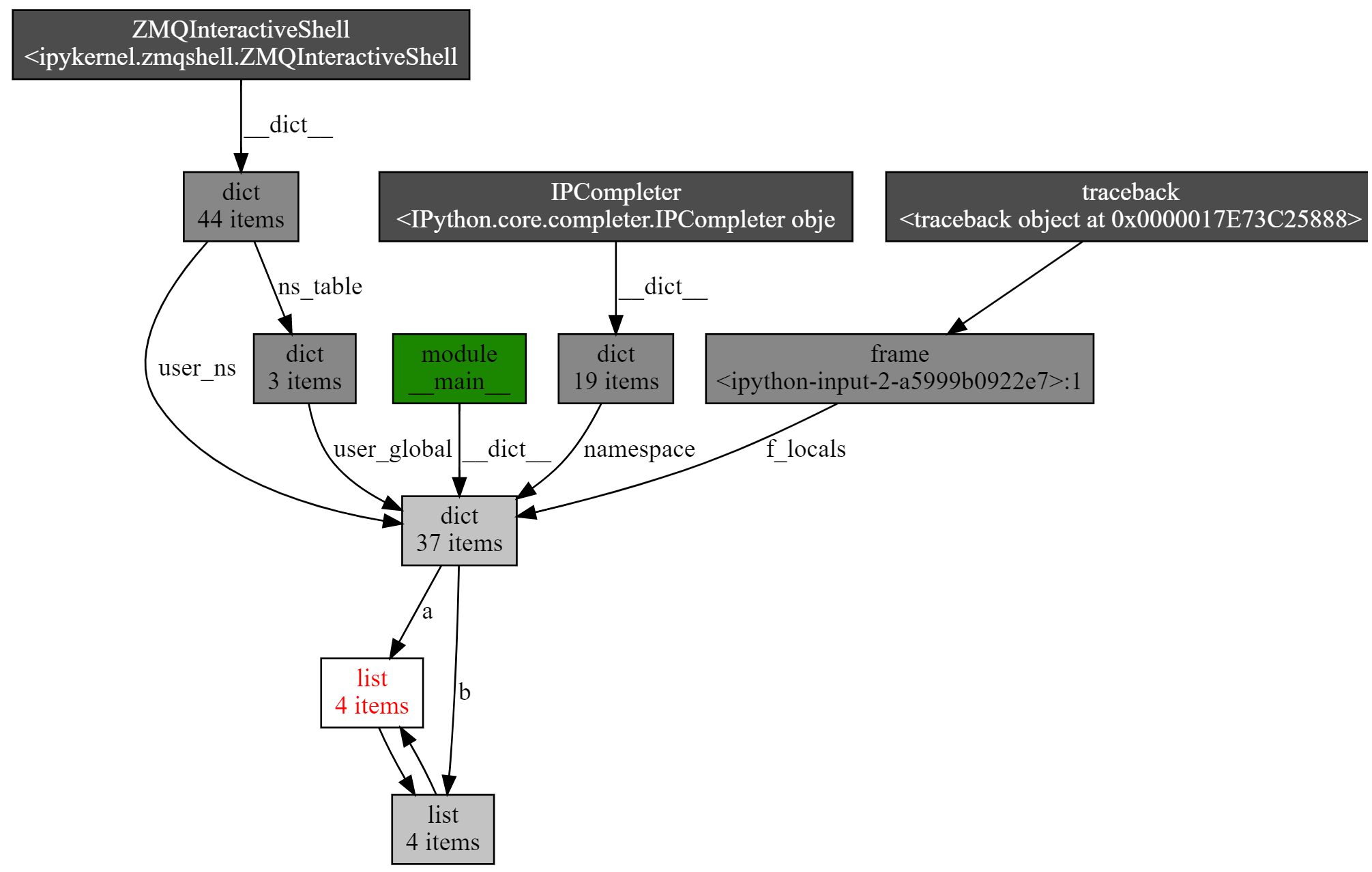
而另一个非常有用的函数,是 show_backrefs()。下面同样为示例代码和生成图,你可以自己先阅读一下:
import objgraph
a = [1, 2, 3]
b = [4, 5, 6]
a.append(b)
b.append(a)
objgraph.show_backrefs([a])

相比刚才的引用调用图,这张图显得稍微复杂一些。不过,我仍旧推荐你掌握它,因为这个 API 有很多有用的参数,比如层数限制(max_depth)、宽度限制(too_many)、输出格式控制(filename output)、节点过滤(filter, extra_ignore)等。所以,建议你使用之前,先认真看一下文档。
最后,带你来总结一下。今天这节课,我们深入了解了Python 的垃圾回收机制,我主要强调下面这几点:
最后给你留一道思考题。你能否自己实现一个垃圾回收判定算法呢?我的要求很简单,输入是一个有向图,给定起点,表示程序入口点;给定有向边,输出不可达节点。
希望你可以认真思考这个问题,并且在留言区写下你的答案与我讨论。也欢迎你把这篇文章分享出去,我们一起交流,一起进步。
© 2019 - 2023 Liangliang Lee. Powered by gin and hexo-theme-book.